Leggere un Finder serie 6M via Modbus RTU con Finder OPTA in CODESYS
Guide and Tutorial | Leggere un Finder serie 6M via Modbus RTU con Finder OPTA in CODESYS
Leggere un Finder serie 6M via Modbus RTU con Finder OPTA in CODESYS
Scopri come configurare Finder OPTA in CODESYS per leggere i dati da un dispositivo Finder serie 6M tramite Modbus RTU.
Panoramica
Finder OPTA è dotato di una porta RS-485 che consente la comunicazione con dispositivi compatibili con il protocollo Modbus RTU, come i Finder serie 6M. In questo tutorial mostreremo, passo dopo passo, come configurare Finder OPTA in CODESYS per leggere correttamente i dati da un analizzatore di rete Finder serie 6M.
Obbiettivi
- Configurare Finder OPTA tramite Ethernet per la lettura dei registri di un Finder serie 6M in CODESYS
- Leggere i registri di un Finder serie 6M tramite Modbus RTU in CODESYS
Requisiti
Prima di iniziare, assicurati di avere:
- PLC Finder OPTA CODESYS (x1)
- Alimentatore switching 12W o 25W per OPTA(1x)
- Analizzatore di rete Finder serie 6M (x1)
- Cavo Ethernet (x1)
- Cavo per la connettività RS-485 con una delle seguenti specifiche (x2):
- STP/UTP 24-18AWG (non terminato) con impedenza di 100-130Ω.
- STP/UTP 22-16AWG (terminato) con impedenza di 100-130Ω.
- Ambiente di sviluppo CODESYS installato con plug-in OPTA Configurator. Trovi una guida all'installazione a questo link.
- Rete configurata correttamente: il PC deve comunicare correttamente con Finder OPTA tramite Ethernet. Trovi una guida alla configurazione a questo link.
Per seguire questo tutorial, sarà necessario collegare l'analizzatore di rete Finder serie 6M alla rete elettrica e fornire un carico adeguato. Sarà inoltre necessario alimentare il Finder Opta con un alimentatore da 12-24VDC/500mA e configurare correttamente la connessione seriale RS-485. Il diagramma sottostante mostra la configurazione corretta dei collegamenti tra il Finder Opta e il Finder serie 6M.
La configurazione Modbus del Finder serie 6M è determinata dalla posizione degli switch DIP, come indicato alla pagina 6 del manuale utente. In questo tutorial i parametri di comunicazione previsti sono:
- Indirizzo Modbus:
1. - Baudrate:
38400.
Possiamo impostare questi valori posizionando entrambi gli switch DIP del
Finder serie 6M alla posizione UP, come mostrato nella figura qui sotto.
Istruzioni
Creazione progetto CODESYS
Apri CODESYS.

Crea un nuovo progetto e scegli Progetto standard.

Assicurati che il dispositivo sia Finder Opta, poi seleziona il linguaggio del
programma (in seguito usiamo ST).

Identificazione Finder OPTA via Ethernet
A questo punto fai doppio click sulla voce Device (Finder Opta) del menu
Dispositivi, si aprirà una scheda come mostrato qui sotto.

Premi il bottone Sfoglia la rete e assicurati di vedere il dispositivo Finder
OPTA comparire sotto il Gateway, poi premi OK.

Configurazione Modbus
In questa fase configuriamo la porta RS-485 e i parametri del protocollo Modbus per garantire che il Finder OPTA sia in grado di comunicare con il Finder serie 6M.
Premi il tasto destro sulla voce Device (Finder Opta) e seleziona Aggiungi dispositivo....

Adesso configura il protocollo Modbus RTU sulla porta RS-485 di Finder OPTA.
Seleziona Modbus COM Port e fai click su Aggiungi dispositivo.

Imposta i valori di configurazione della porta seriale come segue:
- Porta COM:
2, ovvero la porta RS-485 del Finder OPTA. - Velocità in baud:
38400. - Parità:
NONE. - Bit di dati:
8. - Bit di stop:
1.

Dopo aver impostato i valori della porta seriale, premi il tasto destro su
Modbus_COM_Port(Modbus COM Port) e poi su Aggiungi dispositivo.

Dalla lista seleziona Modbus Client, COM Port e fai Aggiungi dispositivo. In
questo modo aggiungi un client Modbus che comunica sulla porta seriale
precedentemente configurata, ovvero il Finder serie 6M.

Ora premi il tasto destro sull'elemento appena aggiunto nel menu laterale
Modbus_Client_COM_Port(Modbus Client, COM Port) e fai Aggiungi dispositivo....

Seleziona Server Modbus, porta COM, poi Aggiungi dispositivo per specificare
che il Finder serie 6M si comporterà da server, mentre il Finder OPTA si
comporterà da client.

A questo punto clicca sull'elemento appena aggiunto nel menu laterale e
assicurati che Indirizzo del server sia 1, ovvero l'indirizzo Modbus del
Finder serie 6M.

Ora non ci resta che configurare un canale del server Modbus, ovvero impostare
dei parametri che il programma utilizzerà per effettuare la lettura dal Finder
serie 6M. Nella stessa schermata clicca su Canale del server Modbus poi su
Aggiungi canale in basso a destra. In questo tutorial leggiamo il valore della
frequenza del Finder serie 6M. Come definito nel manuale tecnico del
dispositivo, il
valore di frequenza è contenuto negli Input Register 40085 e 40086 in
formato float. Pertanto, imposta i valori del canale come segue:
- Nome:
Frequenza. - Tipo di accesso:
Read Input Registers (Codice funzione 4). - Trigger:
Ciclico. - Tempo di ciclo:
1000, ovvero una lettura al secondo. - Offset:
84. - Lunghezza:
2. - Trattamento errore:
Mantieni ultimo valore.
Il manuale tecnico del Finder serie 6M conta gli indirizzi a partire da 1
mentre CODESYS li conta a partire da 0. Per questo motivo per accedere
all'Input Register 40085 indichiamo l'indirizzo 84.

Dopo aver premuto OK vedrai il riepilogo del canale appena impostato.

Preparazione del programma ST
Adesso scriviamo il programma ST che legge il valore di frequenza.
Questo programma accede direttamente all’indirizzo di memoria della variabile e
ne interpreta il contenuto come un valore float. Questo passaggio è
fondamentale per ottenere la misura reale memorizzata nel dispositivo,
trasformandola in un formato leggibile e utilizzabile dall’utente. In CODESYS il
formato float è indicato come REAL.
Nel menu laterale, clicca su PLC_PRG (PRG).

Nella parte superiore dell'editor - dedicata alla definizione delle variabili - inserisci il seguente codice:
PROGRAM PLC_PRG
VAR
words: ARRAY[0..1] OF WORD;
ptr: POINTER TO REAL;
frequency: REAL;
END_VAR

Nella parte inferiore dell'editor - dedicata alla logica del programma - inserisci il seguente codice:
// Interpret as float
ptr := ADR(words);
frequency := ptr^;

Adesso è necessario associare le variabili del programma al canale Modbus, in modo che le variabili contengano i valori letti dal canale.
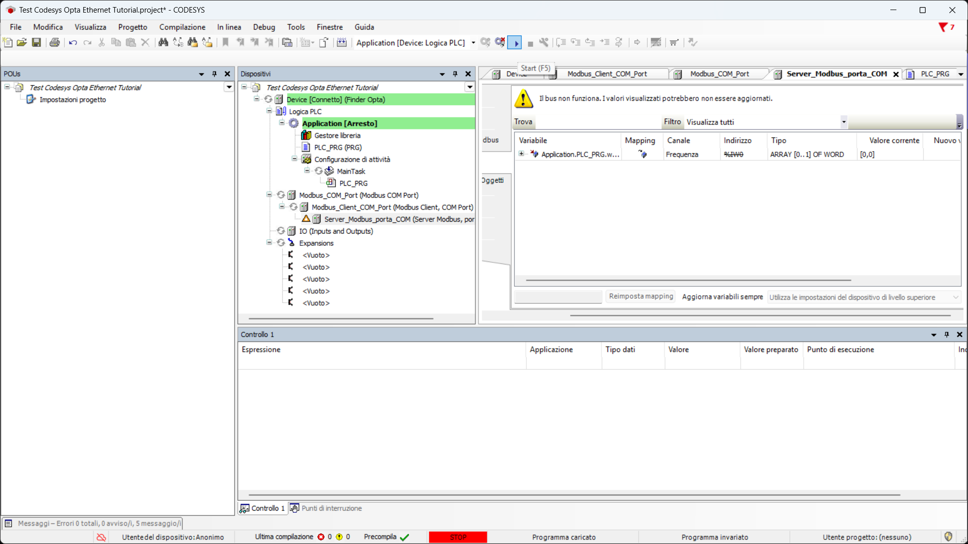
Nel menu laterale clicca due volte su Server_Modbus_porta_COM. Adesso clicca
sulla sezione ModbusGenericSerialServer mapping I/O e nella tabella clicca due
volte sulla cella Variabile per far comparire il pulsante opzioni.

Clicca sul pulsante opzioni per far comparire la lista di variabili, espandi la
voce Application e la voce PLC_PRG per visualizzare le variabili
precedentemente definite all'interno del programma ST. A questo punto clicca
sulla variabile words e premi OK per assegnarla al canale Frequenza.

Il riepilogo mostra la variabile assegnata al canale Frequenza. Da ora in poi,
la variabile words contiene i byte letti dai registri del Finder serie 6M,
rappresentati il valore di frequenza misurato. È il nostro programma ST a
trasformare questi byte in un valore float.

Caricamento del programma su Finder OPTA
In questa fase, scarichiamo il programma e la configurazione hardware su Finder OPTA, così che esegua il codice appena scritto e restituisca il valore di frequenza letto dal Finder serie 6M.
Scarica il programma e la configurazione sul dispositivo premendo il pulsante
verde in alto etichettato come Login.

Terminato lo scaricamento, il programma è scaricato su Finder OPTA. Fallo
partire premendo il pulsante Start.

La tab PLC_PRG mostra in tempo reale il valore della frequenza contenuta nella
variabile frequency, in questo caso 49.94 Hz.

Conclusioni
Seguendo questi passaggi, hai effettuato una lettura Modbus RTU dai registri di un Finder serie 6M utilizzando Finder OPTA in CODESYS.
Se riscontri problemi, verifica di aver cablato correttamente i dispositivi e di aver configurato i parametri Modbus come specificato nel tutorial.