Programmare Finder OPTA tramite connessione Ethernet in CODESYS
Guide and Tutorial | Programmare Finder OPTA tramite connessione Ethernet in CODESYS
Programmare Finder OPTA tramite connessione Ethernet in CODESYS
Scopri come configurare e programmare Finder OPTA via Ethernet in CODESYS.
Panoramica
In questo tutorial imparerai a programmare Finder OPTA tramite Ethernet utilizzando CODESYS. Vedremo come configurare la rete del PC, connettersi a Finder OPTA, creare un semplice programma ST per controllare i LED e caricarlo sul dispositivo. Alla fine, avrai una configurazione funzionante e vedrai il tuo codice in esecuzione su Finder OPTA.
Obbiettivi
- Configurare la rete Ethernet in modo da comunicare con Finder OPTA
- Caricare un programma su Finder OPTA tramite Ethernet
Requisiti
Prima di iniziare, assicurati di avere:
- PLC Finder OPTA CODESYS (x1)
- Alimentatore switching 12W o 25W per OPTA (1x)
- Cavo Ethernet (x1)
- Ambiente di sviluppo CODESYS installato con plug-in OPTA Configurator. Trovi una guida all'installazione a questo link.
Istruzioni
Il Finder OPTA è configurato di default con l’indirizzo IP 10.0.0.2 e la subnet mask 255.255.255.0. Di conseguenza, è necessario assegnare al PC un indirizzo appartenente alla stessa rete.
Nel corso del tutorial viene utilizzato l’indirizzo 10.0.0.1 con maschera 255.255.255.0, ma si tratta soltanto di un esempio: è possibile scegliere qualsiasi indirizzo all’interno dell’intervallo definito dalla subnet.
Impostazione dell'indirizzo IP del PC
Per modificare l'indirizzo IP del tuo PC Windows è necessario aprire le impostazioni e andare su Rete e internet.

Selezionare la voce Ethernet.

Adesso premi Modifica.

Sostituire l'indirizzo presente con 10.0.0.1.

Salva ed esci dalla schermata di modifica.
Caricare un programma su Finder OPTA tramite Ethernet
Alimenta il Finder OPTA con l'alimentatore switching, poi collegalo al PC con l'IP appena configurato.
Creazione progetto CODESYS
Apri CODESYS.

Crea un nuovo progetto e scegli Progetto standard.

Assicurati che il dispositivo sia Finder Opta, poi seleziona il linguaggio del programma (in seguito usiamo ST).

Identificazione Finder OPTA via Ethernet
A questo punto fai doppio click sulla voce Device (Finder Opta) del menu Devices, si aprirà una scheda come mostrato qui sotto.

Premi il bottone Sfoglia la rete e assicurati di vedere il dispositivo Finder OPTA comparire sotto il Gateway, poi premi OK.

Setup del programma ST
Se hai già a disposizione un programma ST da caricare sull'OPTA puoi saltare i passaggi successivi e andare direttamente alla sezione successiva.
Il programma che utilizziamo in seguito serve semplicemente a capire se la configurazione é stata caricata correttamente. La sua funzione è quella di far accendere a turno i led di Finder OPTA.
A questo punto fai doppio click sul nome del programma nel menu Devices, nell'immagine seguente il nome è PLC_PRG (PRG).

Di seguito è possibile copiare il codice ST visto nell'immagine precedente.
PROGRAM PLC_PRG
VAR
led1, led2, led3, led4: BOOL := FALSE;
timer: TON;
state: INT := 0;
END_VAR
led1 := FALSE;
led2 := FALSE;
led3 := FALSE;
led4 := FALSE;
CASE state OF
0:
led1 := TRUE;
1:
led2 := TRUE;
2:
led3 := TRUE;
3:
led4 := TRUE;
END_CASE
timer(IN := TRUE, PT := T#1S);
IF timer.Q THEN
timer(IN := FALSE);
state := (state + 1) MOD 4;
timer(IN := TRUE);
END_IF
Per fare in modo che il codice controlli i LED è necessario associare le variabili definite al suo interno ai LED che si trovano
su Finder OPTA. Accedi al menu di mapping delle variabili facendo doppio click sulla voce IO del menu Devices e selezionando
Opta I/O Mapping.

Adesso fai doppio click sulla cella della variabile in modo da far comparire il pulsante opzioni, poi selezionalo. In seguito
espandi la voce Application e dopo espandi il nome del programma, così facendo compaiono le variabili dei LED.

Associa ogni LED alla variabile corrispondente fino ad arrivare ad una situazione come la seguente.

Caricamento del programma su Finder OPTA
In questa fase, CODESYS scarica il programma e la configurazione sul dispositivo. Questo passaggio è fondamentale per aggiornare correttamente la configurazione del dispositivo, soprattutto se il Finder OPTA contiene ancora una configurazione obsoleta.
Scarica il programma e la configurazione sul dispositivo premendo il pulsante verde in alto etichettato come
Login.

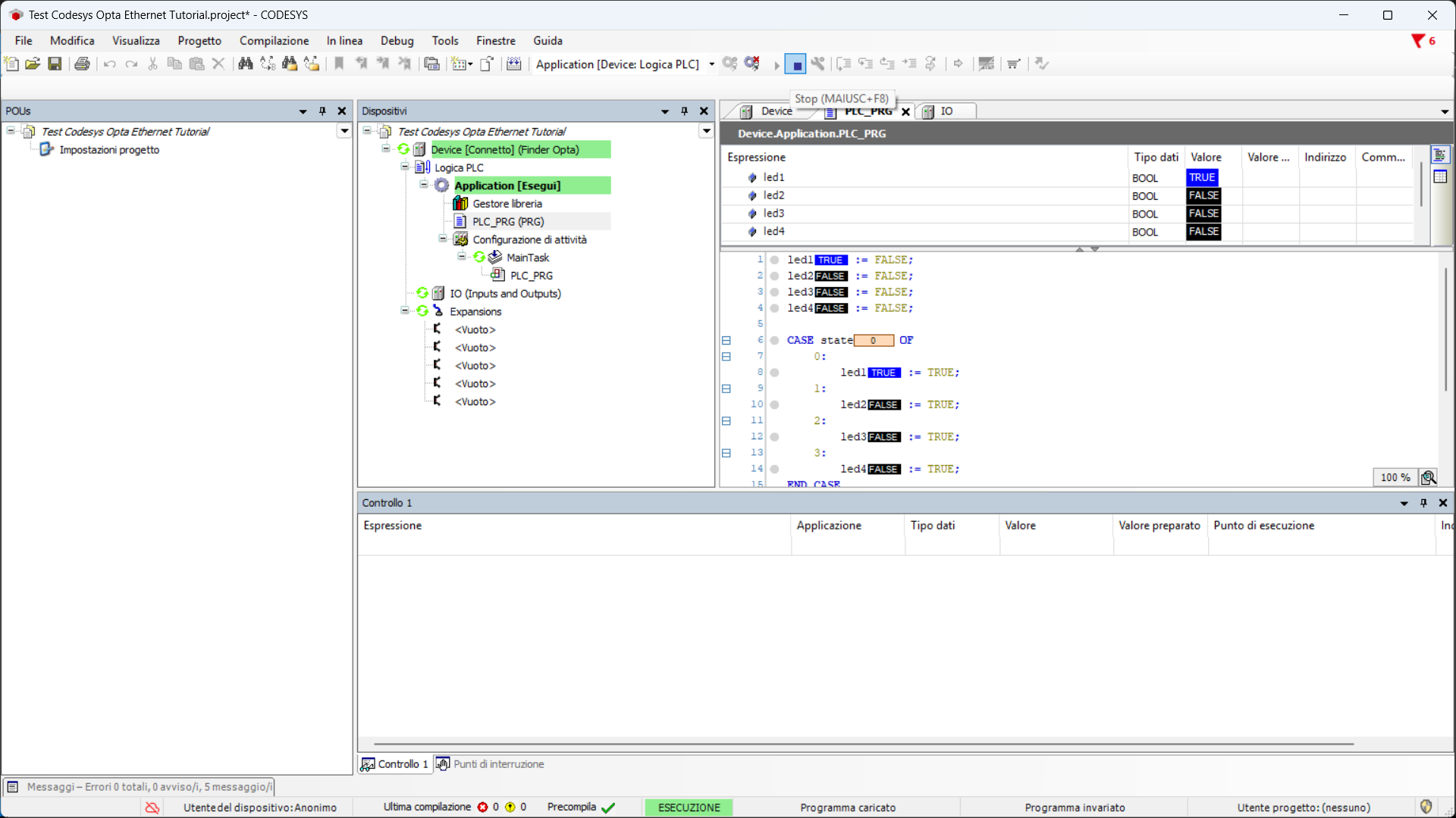
Il programma verrà caricato su Finder OPTA, per farlo partire premere il pulsante Start come in figura.

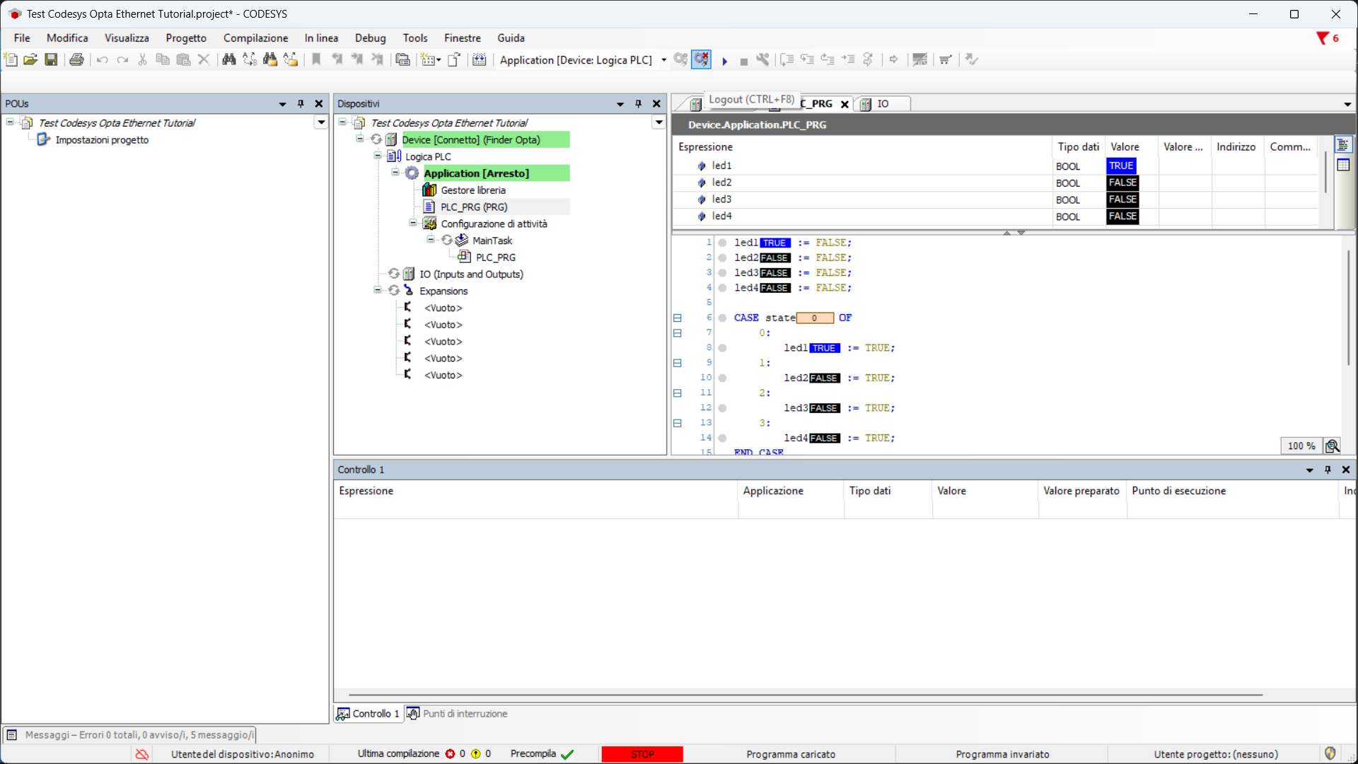
A questo punto il programma partirà e i quattro LED dell'OPTA inizieranno ad accendersi ciclicamente, per fermarlo premere Stop.

Infine è possibile scollegarsi dall'OPTA premendo Logout.

Conclusioni
Seguendo questi passaggi, hai programmato con successo Finder OPTA in CODESYS tramite Ethernet e verificato che il dispositivo sia connesso correttamente alla rete.
Se riscontri problemi durante la configurazione, verifica di aver seguito correttamente tutti i passaggi.