First Steps with Finder OPTA and PLC IDE
Guide and Tutorial | First Steps with Finder OPTA and PLC IDE
First Steps with Finder OPTA and PLC IDE
Guide for using Finder OPTA with Arduino PLC IDE.
Overview
This tutorial provides a step-by-step guide for using Finder OPTA with Arduino PLC IDE, covering variable management and task configuration.
What you will need
Before starting, make sure you have:
- Finder OPTA PLC (x1)
- USB-C cable (x1)
- Arduino PLC IDE correctly installed on your computer.
If you have not yet activated the license for your Finder OPTA device, follow this guide to complete the activation.
How to use PLC IDE
In this section, we provide an introduction to programming Finder OPTA using Arduino PLC IDE, through a step-by-step guide that covers the basic operations useful for programming Finder OPTA.
As stated in the requirements, the tutorial assumes that you have already completed the guide "Getting Started with Finder OPTA and PLC IDE", and therefore you have a configured Finder OPTA and a project already created in PLC IDE.
Consult the User Manual
To consult the integrated user manual of PLC IDE, click on Help > Index.

A PDF containing the user manual will open, where you will find detailed information on how to use PLC IDE.
Variables
In Arduino PLC IDE, variables are the foundation of every program: they represent the data that the PLC reads, modifies, and uses to control the machine. There are two types of variables:
- Global variables: accessible from the entire project.
- Local variables: visible only within a function block, program, or action.
Below we see the procedure for adding variables to the project.
Adding global variables
To begin, go to the Project tab, where you can view the complete list of global variables currently defined in the project.

Next, double-click on the Global_vars entry to view the list of global variables already present in the project.

To add a new global variable, right-click on the table and select Insert.

Arduino PLC IDE will create a new global variable with a default value. You can modify it by double-clicking each field to specify its name, type, and initial value.

The newly added variable will be displayed in the Global_vars section and will be accessible from all programs contained in the project.
Adding local variables
To add local variables, first view the list of local variables present in the program: double-click within the Project tab and then select the program. The top panel will show a table containing the local variables associated with the selected program.

To add a new local variable, right-click on the table and select Insert.

After entering the new variable, double-click each field to modify it according to the needs of the program.

Adding a Watch for variables
The Watch tool in Arduino PLC IDE is essential for real-time monitoring of variables during project execution. First, you need to connect to Finder OPTA: go to On-line > Connect.

To display the Watch tab, go to View > Tool Windows > Watch.

A new tool window will open, where you can drag and drop the variables you want to monitor.

Alternatively, click the Insert new item button to add a specific variable.

Once the variable of interest has been added, you will have a real-time display of its value, useful for debugging and monitoring the system.
Adding function blocks
Function blocks are components available in the Arduino PLC IDE libraries that allow you to perform predefined operations such as:
- Logic gates (
AND,OR,NOT) - Mathematical functions (
ADD,SUB,MUL)
These blocks can be used in programs written in languages that support function block logic, such as Ladder Diagram (LD), Sequential Function Chart (SFC), and Function Block Diagram (FBD). In this example, we will use Ladder Diagram (LD).
First, add a new LD program to your project: go to the Project section and right-click on the name of your project; then select Add > New program.

Select the LD option, enter the program name, and click OK.

Function blocks are located in the Library Tree section on the right; if you do not see it, go to View > Tool Windows > Library Tree. From the menu, expand the desired entry. In this tutorial, we will use as an example an arithmetic block that performs a simple sum between two inputs and returns the result in an output. To select an ADD block, expand the Operators and blocks entry and then Arithmetic.

To add the block to the workspace, drag the desired block inside the contact lines. Once the block is inserted, PLC IDE generates an element with configurable input and output pins. If necessary, you can right-click on the block to add more pins.

To complete the program, you need to connect variables to the block's inputs and outputs; first, add local variables as previously shown. The necessary variables are as follows:
- counter: a variable we will use as input.
- addition: a variable we will use as input; set its initial value to
1and set its Attribute field to CONSTANT to indicate that it is a constant. - res: the variable we will use as output; set its initial value to
0.

Now you need to associate the variables with the correct pins: the left side of the block hosts the input pins, while the right side hosts the output pins. To associate them, click on the pins; a window will open, then click the Browse button indicated by the three dots.

A list of variables will appear; choose which one to associate with the selected pin and click OK to close the windows.

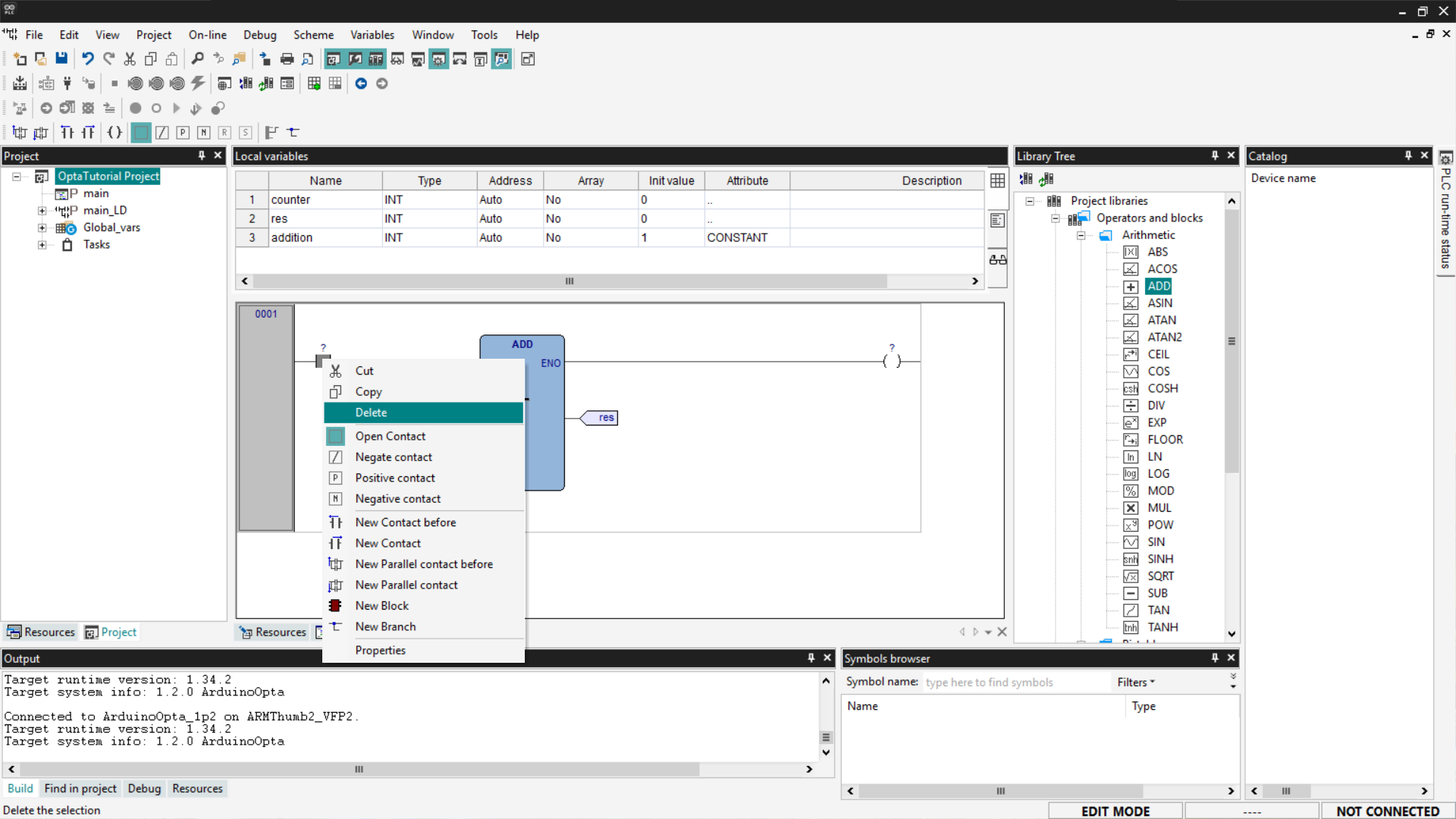
Repeat the operation for all the pins of the ADD block. Once the pin mapping is complete, we need to delete the Contact and Coil components since they are not used in our example. To delete them, right-click on the operators and select Delete.

The configuration of our diagram will appear as in the following screenshot.

At this point, to test the LD program, you need to connect to Finder OPTA and then press the Download PLC code button.

You will be asked to compile the code; confirm by pressing Yes.

Finally, show the Watch section that allows you to add variables to monitor. Then drag the counter and res variables into the watch and select the Start/Stop Watch button; in this way, you will see the value of the res variable changed from its initial value. This confirms that the program works and Finder OPTA has been correctly programmed.

Configuring tasks
In Arduino PLC IDE, a task determines how often a program is executed. Once a program is created, it can be assigned to one of four available tasks:
- Init: executed once at initialization.
- Fast: loop execution every 10 ms (default value, configurable).
- Slow: loop execution every 100 ms.
- Background: loop execution every 500 ms.
To assign a program to a task, you have two options:
- Right-click on the task, select Add > New program, then assign the task from the list shown in the popup window.

- Drag and drop the program into the desired task.

By default, the main program is assigned to the Fast task. If necessary, you can remove it by right-clicking on the program and selecting Remove program.

To configure a task, right-click and select Task configuration.

In the configuration menu, you can change the execution time of the Fast task, adapting it to your project's needs. Click on the Set period field and select the desired period in ms from the drop-down menu in the Period [ms] field.

Within each task, programs are executed sequentially from top to bottom, following the order displayed in the list of programs assigned to the task.
Conclusion
You have completed a practical overview of using Finder OPTA with Arduino
PLC IDE, learning how to create variables, use function blocks, configure
tasks, and run a first program.
Now you have the basics to start building more complex logic and developing
projects tailored to your needs.